Download Enterprise Architect: Your Guide

R.Womenininnovation 146 views
Download Enterprise Architect: Your Guide

Download Enterprise Architect: Your Ultimate Guide

Hey everyone! So, you’re looking to get your hands on Enterprise Architect ? Smart move! Whether you’re diving into system design, modeling complex business processes, or just trying to get a clearer picture of your organization’s IT landscape, downloading Enterprise Architect is the first step to unlocking some serious power. This isn’t just any modeling tool; it’s a comprehensive platform that helps you visualize, analyze, and document your systems with incredible depth. We’re talking about everything from UML diagrams to business process modeling, and even requirements management, all rolled into one slick package. So, if you’re ready to elevate your architectural game, stick around because we’re going to walk you through the download process and show you why this tool is a game-changer for so many IT professionals out there.

Getting Started with Enterprise Architect Downloads

Alright guys, let’s talk about getting Enterprise Architect downloaded and installed on your machine. The process is pretty straightforward, but it’s always good to have a clear roadmap, right? First things first, you’ll want to head over to the official Sparx Systems website. That’s the source, the real deal, where you’ll find the legitimate software. Don’t go looking on shady download sites, seriously, you don’t want to mess with malware or outdated versions. Once you’re on their site, navigate to the downloads section. You’ll typically find different versions available, like the latest stable release and maybe even trial versions. For most folks, starting with a trial is a fantastic way to kick the tires and see if it fits your needs before committing. They usually offer a generous trial period, so you can really put it through its paces. When you click to download, you’ll likely be presented with options for different editions – like Professional, Corporate, or Unified. Each has its own set of features and price point, so downloading Enterprise Architect might involve choosing the edition that best suits your budget and the complexity of your projects. Make sure you check the system requirements too; you wouldn’t want to download this beast only to find out your rig can’t handle it. It’s usually a pretty lightweight install, but still, it’s good practice to check.

What to Expect After You Download Enterprise Architect

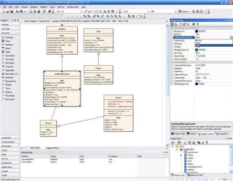
So, you’ve gone through the steps, and you’ve successfully managed to download Enterprise Architect . Awesome! Now what? Unzip that file, run the installer, and follow the on-screen prompts. It’s usually a pretty standard installation process. Once it’s up and running, you’ll be greeted by an interface that, yeah, might look a little intimidating at first. Don’t freak out, guys! It’s packed with features, and that’s a good thing. Think of it like a Swiss Army knife for enterprise architecture – it does a ton, but you don’t need to use every single tool on day one. The first thing you’ll probably want to do is create a new project. Enterprise Architect uses repository files (often with a .eap or .feap extension) to store all your models and documentation. You can choose to create a local file-based repository or connect to a database repository, which is way better if you’re working in a team. Once your project is set up, you can start creating diagrams. This is where the magic happens. You can build UML diagrams (like class diagrams, sequence diagrams, use case diagrams), BPMN diagrams for business processes, mind maps, ERDs, and so much more. The tool comes with a huge library of shapes and notation sets to ensure you’re modeling accurately according to industry standards. You’ll also find features for requirements management, traceability, simulation, and even code generation. Seriously, the possibilities after you download Enterprise Architect are vast. It’s a powerful tool, and the best way to learn it is by doing. Start simple, create a basic diagram, and gradually explore the more advanced features as you get comfortable. The Sparx Systems website also has a ton of documentation, tutorials, and forums to help you along the way.

Exploring the Benefits of Enterprise Architect Downloads

Why go through the process to download Enterprise Architect in the first place? Because the benefits are massive, guys! For starters, it’s an incredibly versatile modeling and design tool. Whether you’re working on software development, business process re-engineering, or complex systems integration, EA has you covered. It supports a wide range of modeling languages and notations, including UML, BPMN, ArchiMate, SysML, and many more. This means you can use a single tool to represent virtually any aspect of your enterprise. Another huge plus is its ability to manage complexity. Modern enterprises are intricate webs of systems, processes, and data. EA provides a structured way to document, analyze, and communicate this complexity, making it easier for teams to understand the big picture and identify potential issues or areas for improvement. Think about traceability – being able to link requirements to design elements, test cases, and even deployed code. EA excels at this, providing a clear audit trail and ensuring that your systems align with business objectives. This is crucial for compliance, risk management, and effective decision-making. Furthermore, collaborating with your team becomes a whole lot smoother. With support for shared repositories (like SQL Server, Oracle, or even cloud-based options), multiple users can work on the same model simultaneously, or at least access the same central repository. This fosters consistency and reduces the chances of conflicting information. And let’s not forget the cost-effectiveness. Compared to many other enterprise-level modeling tools, Sparx Systems’ Enterprise Architect offers incredible value for money, especially considering the breadth and depth of its features. So, when you consider all these advantages, the decision to download Enterprise Architect becomes a no-brainer for any serious architect or development team looking to streamline their processes and build better systems.

Finding the Right Enterprise Architect Download Version

When you decide to download Enterprise Architect , you’ll quickly realize there isn’t just one version. Sparx Systems offers several editions, each tailored to different needs and user types. Understanding these differences is key to downloading the right one. The most common editions you’ll encounter are: Professional , Corporate , and Unified . The Professional edition is usually the go-to for individual modelers or small teams. It includes a robust set of features for UML modeling, requirements management, and basic version control integration. It’s a great starting point if you’re new to EA or have straightforward modeling needs. Next up is the Corporate edition. This one is designed for larger organizations and teams that need more advanced capabilities. It typically includes everything in the Professional edition, plus enhanced features for team collaboration, advanced version control integration (like Git, SVN, etc.), baseline management, and support for a wider range of modeling languages and frameworks. If your organization is serious about architectural governance and collaborative development, the Corporate edition is likely what you’re looking for. Finally, there’s the Unified edition. This is the top-tier offering, packed with all the features of Corporate, and then some. It often includes advanced capabilities for simulation, debugging, code engineering (generating and reverse-engineering code from models), and support for specialized domains like SysML for systems engineering or BPMN for business process modeling. For complex, mission-critical systems development, the Unified edition provides the most comprehensive feature set. When you’re on the Sparx Systems website to download Enterprise Architect , pay close attention to the feature comparison charts they provide. This will clearly outline what’s included in each edition. Also, remember that Sparx Systems usually offers a free trial for their software. This is your golden opportunity to download and test-drive an edition, perhaps the Corporate or Unified version, to see if its advanced features are truly necessary for your workflow before making a purchase. Choosing the right edition ensures you’re not paying for features you don’t need, while also making sure you have the power you do need.

Tips for a Smooth Enterprise Architect Download and Installation

Alright, let’s make sure your journey to download Enterprise Architect and get it installed is as smooth as butter, guys. First off, always download from the official Sparx Systems website . I can’t stress this enough. Going to third-party sites is risky business – you might end up with malware, viruses, or an unstable version. The official site is your safest bet for a clean, legitimate copy. Second, check the system requirements . Before you hit that download button, take a peek at what your computer needs. EA can run on most Windows machines, but knowing the minimum RAM, disk space, and OS version requirements will save you a headache later. It’s usually not a super demanding application, but it’s better to be prepared. Third, choose the right edition and download the appropriate installer . As we discussed, there are different editions (Professional, Corporate, Unified) and different installer types (32-bit vs. 64-bit). Make sure you download the one that matches your system architecture (most modern PCs are 64-bit) and the feature set you need. If you’re unsure, the trial version is perfect for testing. Fourth, disable your antivirus temporarily during installation (with caution!) . Sometimes, antivirus software can be a bit overzealous and might flag legitimate installation files as suspicious. It’s generally safe to temporarily disable your antivirus just for the installation process, but remember to re-enable it immediately afterward. Always use your judgment here. Fifth, run the installer as an administrator . Right-click the installer file and select